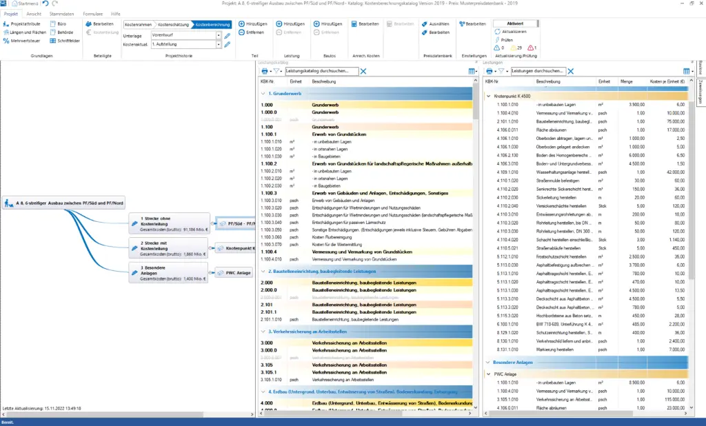
card_1 Kosten AKVS/elKe inkl. OKSTRA/GAEB-Schnittstelle (Netzversion)
Das Modul erfüllt alle Anforderungen der «Anweisung zur Kostenermittlung und zur Veranschlagung von Straßenbaumaßnahmen - AKVS 2014» des Bundesministeriums für Verkehr und digitale Infrastruktur.
- Neuentwicklung mit modernster .NET-Technologie auf Datenbankbasis
- Direktausgabe der AKVS-Formulare
OKSTRA/GAEB-Schnittstelle
- Leistungsaustausch auch über Excel/CSV-Schnittstelle
- Projektverwaltung mit internen Projektnummer, Schnellsuche und Favoriten
- Mit bereits zig Tausend Installationen praxiserprobt
- Kostengünstig, aufgrund der hohen Installationszahl
2.250,00 €
2.250,00 €
2.250,00 €
zzgl. USt.

